In diesem Kapitel erfahren Sie, wie die Benutzeroberfläche von iX-Haus plus strukturiert ist und welche Ansichten und Menüelemente Sie vorfinden.
Die Benutzeroberfläche von iX-Haus plus gliedert sich in der Standardansicht in drei Hauptbereiche innerhalb des Anwendungsfensters:
Im Anwendungsmenü werden die einzelnen Elemente abhängig von den aktivierten iX-Haus plus Lizenzen und der Rolle des Benutzers eingeblendet. Die Einträge des Anwendungsmenüs, Filtermöglichkeiten sowie die Symbole der Funktionsleiste sind in Abhängigkeit von den im Datenbereich geladenen Daten sichtbar.
Im Anwendungsmenü werden die einzelnen Elemente abhängig von den aktivierten iX-Haus plus Lizenzen und der Rolle des Benutzers eingeblendet.
Hier finden Sie bestimmte Grundfunktionen zu den im Datenbereich aufgerufenen Daten wie Drucken (Strg + P), Druck Vorschau… und iX-Haus Druckerauswahl. Mit Seite einrichten… definieren Sie für die Druckfunktionen verwendete Papiergröße, Ausrichtung sowie Mindestränder. Als Standard nutzen Sie hier A4 im Hochformat ohne Rändereinschränkung (Nullwerte).
Weiterhin finden Sie die Funktionen Abmelden und Beenden. Nach dem Abmelden öffnet sich die Login-Maske. Diese Funktion kann bei Mehrbenutzer-Arbeitsplätzen genutzt werden oder für den Fall, dass sich der Adminitrator zwischenzeitlich an Ihrem Arbeitsplatz bei iX-Haus plus anmelden muss.
Die Funktion Exportieren nach stellt eine Vielzahl von Dateitypen zum Export zur Verfügung. Ein Klick auf den Menüeintrag selbst öffnet den Dialog Speichern unter zum Export nach Excel.
Im Menü Bearbeiten stehen Ihnen neben weiteren modulabhängigen Funktionen u. a. Berichte, Wechsel zu iX-Haus-Modulen sowie zum Dokumentenmanagementsystem (DMS) DokuWare zur Verfügung. Als Bericht steht i. d. R ein Basisbericht zur jeweiligen Ansicht zur Verfügung. Sofern Prozesse definiert sind, kann auch ein Bericht über die jeweiligen Prozessdefinitionen erzeugt werden.
Mit dieser Funktion können Sie die Hauptansicht jedes beliebigen Moduls als Startseite von iX-Haus plus definieren. Navigieren Sie dazu zu dem gewünschten Modul und klicken auf Startseite festlegen. Bei jedem Anwendungsstart wird anschließend automatisch die gewählte Hauptansicht geladen. Legen Sie keine alternative Startseite fest, wird standardmäßig die Schnellübersicht der Gesamtübersicht als Startseite geladen.
Über diese Funktion können Sie direkt zu den zuletzt verwendeten Modulen wechseln. Es befinden sich bis zu zehn Module im Seitenverlauf. Die Einträge stehen auch nach einem Neustart zur Verfügung. Sie finden die Funktion auch in der Symbolleiste.
Lizenz: iX-Haus Komfortpaket
Mit dieser Funktion können Sie individuelle Übersichten (Grids) zu Ihren Daten gestalten. Sie finden die Funktion auch in der Symbolleiste. Im Kontextmenü dieser Funktion finden Sie weitere Funktionen. Allgemeines zu Übersichten (Grids) finden Sie unten im Abschnitt Datenbereich unter Hauptansicht / Grids.
Grid-Layout erstellen
Um ein neues Grid-Layout zu erstellen, gehen Sie wie folgt vor:
Grid-Layout die Funktion Neu aus. Es öffnet sich der Dialog iX-Haus plus- Layout-Einstellungen.Namen. Ein Hauptbenutzer hat die Möglichkeit, ein Layout global zu definieren, welches dann allen anderen Benutzern zur Verfügung steht. Haken Sie hierzu die Option Globale Sicht an.OK. Das Grid-Layout ist nun angelegt. Ihre individuellen Grid-Layouts finden Sie in der Navigation als Untermenüpunkt des jeweiligen Moduls. Globale Grids besitzen in der Navigationsstruktur das gleiche Symbol wie das übergeordnete Grid, benutzerspezifische Sichten weisen stattdessen ein stilisiertes Grid als Symbol auf.
Nun können Sie das neu erstellte oder auch ein bereits zuvor bearbeitetes Grid-Layout weiter bearbeiten und / oder unter neuem Namen speichern.
Grid-Layout bearbeiten
Grid-Layout die Funktion Bearbeiten.OK. Spalte entfernen oder beliebige Spalten per Drag and Drop in die gewünschte Position bringen.Speichern unter Grid-Layout ihre Bearbeitung ab. Als Hauptbenutzer haben Sie die Möglichkeit, alle als global gekennzeichneten Layouts zu bearbeiten.
Die Darstellung des Layouts der Programmoberfläche in iX-Haus plus lässt sich durch sogenannte Skins optisch beeinflussen. Über den Menüpunkt Skin auswählen steht Ihnen eine Vielzahl dieser Skins zur Verfügung. Als Standard empfehlen wir mit Seven Classic einen Skin, der an das Farbschema von Windows 7 angelehnt ist.
Das Fenstermenü Extras liefert je nach Anmeldung als Administrator oder normaler Benutzer und je nach Standort in iX-Haus plus verschiedene Menüfunktionen.
Wenn die CTI-Kopplung eingerichtet ist, können an dem Arbeitsplatz ankommende Anrufe mit CTI- und TAPI-Technik angenommen werden. Im Idealfall ist die übermittelte Rufnummer des Anrufers im System bekannt und es kann ein entsprechender Aufruf der Detailmaske von Personen Plus oder Kreditoren/Debitoren Plus erfolgen, während der Anrufer anklingelt. Details hierzu finden Sie im iX-Wiki unter Globale Einstellungen im Abschnitt CTI-Telefonanbindung.
In jedem iX-Haus plus Dialog können Sie alle Termine, in welchen Sie als Verantwortlicher eingesetzt sind, mit MS-Outlook synchronisieren. Hierzu nutzen Sie den Schalter Termine mit Outlook synchronisieren. in der Haupt-Symbolleiste So können Sie während des Tages die Synchronisation aktiv anstoßen, damit tagesaktuell neu erfasste Termine für Sie nach MS-Outlook übertragen werden. Im Extras-Menü oder mit der Tastenkombination Alt + O können Sie diese Synchronisation ebenfalls vornehmen.
Über diese Funktion können Sie Änderungsrechte für Meldungen definieren. Legen Sie für beliebige Meldungsstatusarten fest, ob und durch wen die betreffenden Meldungen weiter bearbeitet bzw. geändert werden dürfen. So definieren Sie eine neue Regel zum Schutz vor Änderungen:
Definition Änderungsrechte. Es öffnet sich der Dialog Definition Änderungsrechte.Meldungen über die Funktion Neu den Dialog Regeln. Regeln und bestätigen Sie im Dialog Definition Änderungsrechte mit OK. Die neue Regel wird nun auf die entsprechenden Meldungen angewendet. Regel zum Schutz vor Änderungen
Statusart | Auswahl einer Statusart zur Festlegung einer Regel |
Aktiviert | Kontrollfeld zur Aktivierung der hier definierten Regel |
Benutzer die von der Regel ausgenommen sind
Erfasser inkl. Vertretung | Kontrollfeld zur Bestätigung des Erfassers inkl. Vertretung als änderungsberechtigt. |
Verantwortlicher inkl. Vertretung | Kontrollfeld zur Bestätigung des Verantwortlichen inkl. Vertretung als änderungsberechtigt. |
Freischaltung für Benutzer | Auswahl der Benutzer, die von der oben hier festgelegten Regel ausgenommen und damit änderungsberechtigt sind. |
Hier können Sie Popup-Benachrichtigungen konfigurieren. Dazu stehen zwei Untermenüpunkte zur Verfügung: Eigene Definition und Globale Definition. Die globale Definition dient als Vorgabe für eine eigene Definition und kann nur von Hauptbenutzern geändert werden. In der jeweiligen Definition wird über die Kriterien Priorität, Meldungsart und Serviceportal-Meldung eingestellt, ob eine Benachrichtigung als Popup angezeigt werden soll. Hierüber können Sie also (derzeit nur für Meldungen) steuern, welche neuen Meldungen oder neuen Notizen in Meldungen zu einer Benachrichtigung führen. Der Hinweis, der am rechten unteren Bildrand eingeblendet wird, kann per Mausklick festgehalten, verschoben und als Link zur Meldung genutzt werden. Er blendet sich ohne weitere Aktion nach 18 Sekunden aus. Durch die eigene Definition können Sie individuell ein von der globalen Definition abweichendes PopUp-Verhalten einstellen, um z. B. nur kritische Meldungen angezeigt zu bekommen.
Beim Programmstart von iX-Haus Plus werden könne Ihnen die fälligen Termin angezeigt werden. Um diese Termininfo zu einem späteren Zeitpunkt zu starten können Sie den Menüpunkt Fällige Termine anzeigen nutzen. Alternativ steht Ihnen die Tastenkombination Alt + T zur Verfügung.
Benutzer können hierüber direkt aus iX-Haus plus ihr eigenes Passwort ändern. Dieses ist insbesondere für die Anwender sinnvoll, die ausschließlich iX-Haus plus nutzen. Nach Eingabe des alten Passworts kann ein neues Passwort vergeben werden. Es wird durch wiederholte verdeckte Eingabe verifiziert.
Mit dieser Funktion können Sie die Layouteinstellungen auf einen Defaultwert zurücksetzen. Dies ist hilfreich, wenn Sie durch individuelle Einstellungen das Layout des aktuell angezeigten Grids derart verändert haben, dass Sie auf bestimmte Funktionen oder Felder keinen Zugriff mehr haben.
In der Lizenzverwaltung sehen Sie unter Freigeschaltete Module die jeweils lizenzierten Module und deren zulässige Benutzeranzahl sowie die Gültigkeit der aktuellen Lizenz. Die Gültigkeit kann auf ein Enddatum eingeschränkt sein. Zur Verwaltung der Lizenzen ist eine administrative Anmeldung erforderlich.
admin an.Lizenzverwaltung stehend nutzen Sie unter Extras die Programmfunktion Lizenz installieren. Ist diese Funktion in der Funktionsliste unter Extras nicht enthalten, obwohl Sie als admin angemeldet sind, müssen Sie ggf. den Standort in der Navigation ändern oder eine im Hintergrund befindliche Detail- oder Eingabemaske von iX-Haus plus schließen..lic).Lizenzkey Eingabe.OK bestätigen Sie die Eingabe des Keys.iX-Haus plus nach einer Lizenzeinspielung erneut, damit die Änderungen wirksam werden.
iX-Haus plus nutzt für Multimediadateien und Serienbriefdateien vorgegebene Dateipfade. Wenn die Pfade für Multimediadateien und/oder Serienbriefdateien z. B. aufgrund einer Anpassung in Ihrem Netzwerk oder der Datenorganisation geändert werden sollen, nutzen Sie die administrative Funktion Multimedia-/Serienbriefe-Migration. Im Vorfeld sollten Sie ermitteln, wie die alten, zu ändernden Pfade lauten und ob die Verzeichnisstrukturen für die neuen Pfade für die iX-Haus plus Benutzer verfügbar sind.
admin an.Extras die Funktion Multimedia-/Serienbriefe-Migration. Ist diese Funktion in der Funktionsliste unter Extras nicht enthalten, obwohl Sie als admin angemeldet sind, müssen Sie ggf. den Standort in der Navigation ändern oder eine im Hintergrund befindliche Detail- oder Eingabemaske von iX-Haus plus schließen.Multimedia bzw. Serienbriefe geben Sie im Feld alter Pfad den bislang genutzten Pfad an.neuer Pfad geben Sie an, wie der neue Pfad hierzu lauten soll. Sie können wahlweise einen Bereich oder beide Bereiche migrieren.OK bestätigen Sie Ihre Parametereingaben und starten den Migrationsvorgang.
Über die Systemeinstellung MultimediaDateienNachDataKopieren können Sie definieren, ob die Multimedia-Dateien in iX-Haus plus nach data/f091/iXHausPlus kopiert werden (Standard). Wenn das Kopieren ausgeschaltet ist, bleiben die Dateien an ihrem Ursprungsort liegen. Mit dieser Variante wird somit nicht sichergestellt, dass diese Dateien von allen Rechnern geöffnet werden können. Je nach Speicherort kann der Zugriff dann aufgrund logischer (Windows-Rechteverwaltung) oder physikalischer (z. B. Existenz eines lokalen Datenträgers) Ursachen eingeschränkt sein.
Mit Hilfe der administrativen Funktion Objekte kopieren/beenden können Sie objektbezogene iX-Haus plus-Daten komfortabel auf ein anderes Objekt übertragen. Diese Funktionalität wird insbesondere benötigt, wenn ein Objekt verkauft wird und Sie als Verwalter auch für den neuen Eigentümer die Verwaltung weiterführen oder auch bei Beendigung einer Verwaltung.
Für folgende Module kann die Funktion ausgeführt werden:
Die Kopie eines Objekts auf ein anderes Objekt kann mehrfach ausgeführt werden, beispielsweise weil in dem alten Objekt nach der Kopie noch weitergearbeitet wurde. iX-Haus plus merkt sich die bereits kopierten Daten. Weiterhin gilt:
Bitte beachten Sie, den Kopiervorgang immer vor dem Beenden auszuführen.
So kopieren Sie ein Objekt:
admin an.Extras die Funktion Objekt kopieren/beenden. Ist diese Funktion in der Funktionsliste unter Extras nicht enthalten, obwohl Sie als admin angemeldet sind, müssen Sie ggf. den Standort in der Navigation ändern oder einen im Hintergrund befindlichen Detail- oder Eingabedialog von iX-Haus plus schließen.Vorgang die Einstellung Kopieren.Ausgangsobjekt und Zielobjekt.ab Stichtag ein Datum ein, wenn z. B. Termine erst ab einem bestimmten Datum kopiert werden sollen. Anwenden an geben Sie vor, für welche Bereiche die Kopier-Aktion erfolgen soll. Zur Auswahl via Checkboxen stehen:Objekte plus
Personen plus
sonstige Termine OK bestätigen Sie Ihre Parametereingaben und starten den Kopiervorgang.
Über die Funktion Objekt beenden können Sie die objektbezogene Termine nach einem anzugebenden Stichtag beenden. Weiterhin gilt:
So beenden Sie ein Objekt:
admin an.Extras die Funktion Objekt kopieren/beenden. Ist diese Funktion in der Funktionsliste unter Extras nicht enthalten, obwohl Sie als admin angemeldet sind, müssen Sie ggf. den Standort in der Navigation ändern oder eine im Hintergrund befindliche Detail- oder Eingabemaske von iX-Haus plus schließen.Vorgang die Einstellung Beenden.Objekt.zum Stichtag ein Datum ein. Termine zu und ab diesem Datum sind von der Beenden-Aktion betroffen. Anwenden an geben Sie vor, für welche Bereiche die Kopier-Aktion erfolgen soll. Zur Auswahl via Checkboxen stehen:Objekte plus
Personen plus
sonstige Termine OK bestätigen Sie Ihre Parametereingaben und starten den Beenden-Vorgang.Wird ein Objekt bzw. deren Daten zunächst kopiert und dann beendet, kann der gleiche Termin in beiden Objekten offen sein. Dieses gilt für alle offenen Termine mit Fälligkeit vor dem Stichtag. Systemseitig kann nicht entschieden werden, in welchem Objekt der Termin erledigt werden soll. Daher ist hier eine individuelle Bewertung notwendig. Eine Wartung vor dem Stichtag ist ggf. noch in dem alten Objekt auszuführen, eine Mieteranfrage zu einem Mieterausbau wird ggf. in dem neuen Objekt bearbeitet.
Es empfiehlt sich, vor der Kopie / Beendigung die (über-)fälligen Termine zu sichten, abzuarbeiten und die Fälligkeit ggf. auf eine Datum nach dem Stichtag zu verschieben. Der Kopier-/Beendigungsvorgang sollte zudem möglichst zeitnah zu dem Stichtag durchgeführt werden.
Bei Terminen muss individuell entschieden werden, ob der Termin noch zu erledigen ist oder storniert werden kann (Wartung vor Objektende muss ggf. noch durchgeführt werden, Mieteranfrage zu einer Renovierung wird ggf. nicht mehr abgearbeitet).
Bei allen Daten wird dieser Abwicklung historisiert (in der Notiz bzw. in der Historie), so können Sie jederzeit nachvollziehen, was mit diesen Daten geschehen ist.
Am Ende jedes Vorgangs wird ein Protokoll erzeugt, welches die Anzahl von beendeten bzw. kopierten Daten zeigt.
Diese administrative Funktion nutzen Sie, um den Verantwortlichen für alle oder nur ein Objekt zu ändern. Diese Funktion ist vor allem bei Ausscheiden eines Mitarbeiters oder einer Reorganisation der Verantwortlichen interessant. Beachten Sie, dass die Änderung ggf. zuvor getrennte Verantwortlichkeiten in einer Person zusammenführt und danach nicht automatisch zurückgesetzt werden kann.
admin an.Extras die Funktion Verantwortlichen ändern. Ist diese Funktion in der Funktionsliste unter Extras nicht enthalten, obwohl Sie als admin angemeldet sind, müssen Sie ggf. den Standort in der Navigation ändern oder eine im Hintergrund befindliche Detail- oder Eingabemaske von iX-Haus plus schließen.Objektfilter nutzen Sie entweder die Checkbox alle Objekte oder Sie wählen im Feld Objekt ein einzelnes Objekt aus.Teamfilter nutzen Sie entweder die Checkbox alle Teams oder Sie wählen im Feld Team ein einzelnes Team aus.Verantwortlichen ändern wählen Sie im Feld Von Benutzer den Benutzer aus, welchem die Verantwortlichkeit entzogen werden soll.Auf Benutzer wählen Sie den Benutzer aus, welchem die Verantwortlichkeit zugeordnet werden soll.Modulfilter definieren Sie mit den Checkboxen in der Spalte Übernehmen, für welche Module die Änderung gelten soll(en). Die Module werden erst aufgelistet, wenn die Felder Von Benutzer und Auf Benutzer mit Angaben gefüllt sind.als Datei exportieren oder als Vorschau drucken.Ändern erhalten Sie zuerst eine Sicherheitsabfrage.Ja wird die Änderung vorgenommen.
Um ihre Dokumente bei einem Serverumzug unkompliziert zu migrieren, können Sie die entsprechenden Speicherpfade in dem Dialog Dokumentpfade-Migration anpassen. Am Ende der Migration wird ein Bericht ausgegeben.
Im Hilfe-Menü von iX-Haus plus stehen die Funktionen Info über, TeamViewer starten und CTI-Test starten zur Verfügung.
Mit Info über erhalten Sie Basisinformationen zu Ihrer iX-Haus plus-Installation und den Kontakt zur CREM SOLUTIONS. Außerdem stehen Ihnen hier Statusinformationen zum Arbeitsspeicher für eine leichtere Analyse bei zu hoher Auslastung zur Verfügung. Das Info-Fenster können Sie mit Alt + F4 oder Klick auf das X-Symbol rechts oben schließen.
TeamViewer starten öffnet den von iX-Haus mitgelieferten TeamViewer-Client für Fernwartungen mit der CREM SOLUTIONS. Wenn Sie das Tool TeamViewer schon anderweitig einsetzen und eine TeamViewer-Instanz schon gestartet ist, erhalten Sie eine Hinweismeldung. In Einzelfällen ist der TeamViewer durch Ihre IT schon so administrativ eingerichtet, dass Sie keinen Hinweis auf das Sitzungspasswort erhalten. In diesen Fällen klären Sie mit Ihrer IT, ob Sie das Passwort erhalten oder die Default-TeamViewerinstanz zwecks einer Fernwartung mit der CREM SOLUTIONS kurzfristig beenden dürfen, um den TeamViewer-Client der CREM SOLUTIONS starten zu können. Ein Neustart Ihrer Workstation wird in der Regel dann Ihre firmeninterne TeamViewer-Client-Konstellation wieder herstellen.
CTI = Computer Telephony Integration
TAPI = Telephony Application Programming Interface
Dass ein CTI/TAPI-gestütztes Informationsfeld nicht automatisch auf der Desktopoberfläche als aktives Fenster eingeblendet wird, macht Sinn. Falls Sie sich nämlich aktuell innerhalb einer Dateneingabe befinden, soll hierdurch verhindert werden, dass Ihre Dateneingaben versehentlich an das CTI-gesteuerte Fenster gesendet werden und somit verloren gehen.
Über eine CTI-Telefonanbindung haben Sie die Möglichkeit, bei eingehenden Anrufen mit übermittelter Rufnummer direkt zum Anrufer zu wechseln, wenn dieser anhand der Rufnummer in einer angebundenen Datenbank identifiziert werden kann. In iX-Haus plus haben Sie über die CTI-Telefonanbindung die Möglichkeit, bei eingehenden Anrufen direkt in die Detailmaske von iX-Haus Personen plus oder die iX-Haus Kreditoren plus zu wechseln und den Anrufer persönlich anzusprechen. Zudem können Sie Personen aus iX-Haus Personen plus oder iX-Haus Kreditoren plus direkt anzurufen. Im Rahmen des Komfortpakets steht die Anruffunktion auch aus dem Objekt zur Verfügung, z. B. um den Hausmeister oder einen gerade zuständigen Installateur anzurufen.
Voraussetzungen für diese Nutzung der CTI-Anbindung sind
Bevor Sie mit der Einrichtung starten, sollten Sie mit Hilfe von CTI-Test prüfen, ob die technischen Voraussetzungen für den Einsatz einer CTI-Telefonanbindung bei Ihrer Telefonanlage gegeben sind. Die Funktion CTI-Test starten im Hilfe-Menü von iX-Haus plus erlaubt eine einfache Prüfung, ob Ihre Workstation grundsätzlich CTI-fähig ist. Eine Dokumentation zum CTI-Test finden Sie unter [ix-haus_plus:allgemeine_grundlagen:administration:start#globale_einstellungen|Globale Einstellungen]]. Grundsätzlich wird beim CTI-Test die einfache Kommunikation mit einer zuvor konfigurierten Telefonleitung geprüft. Hierzu stehen nach Auswahl der Leitung die Funktionen Überwachung starten und Anwählen zur Verfügung. Je nach Aktion werden im Protokollfenster Anweisungen oder Ergebnisse einer Aktion ausgegeben. Der Schalter Überwachung beenden stoppt die Prüfung und liefert ggf. Hinweise zu den geprüften Aktivitäten. Die in diesem Test auffallenden Störungen löst Ihr Administrator, der für die Netzwerk- und Telefonanlageneinrichtung zuständig ist.
Wenn alle technischen Voraussetzungen für die CTI-Telefonanbindung erfüllt sind und eine entsprechende Lizenz installiert ist, können Sie in iX-Haus unter Fachadministration, System, Systemeinstellungen Datenbank die CTI-Kopplung aktivieren sowie die Nummernlänge und Vorwahl für externe Anrufer setzen. Hierzu nutzen Sie in dem Register Systemeinstellungen im Bereich iX-Haus plus, Abschnitt Globale Einstellungen die Parameter PlusGlobalCTIKopplungAktiv, PlusGlobalCTIReactionAbhebenHoerer, PlusGlobalCTIReactionNummerlaenge, PlusGlobalCTIVorwahlExternAnrufe und iXHausCTIKopplungAktiv. Bei dieser Konfiguration hilft Ihnen auch die CREM SOLUTIONS.
Jeder Benutzer kann unter der Benutzerverwaltung in iX-Haus plus über Meine Daten im Feld CTI-Kopplung die zuvor eingerichtete passende TAPI-Telefonleitung auswählen und sich somit an ein vorhandenes CTI koppeln. Das Feld wird nur dann eingeblendet, wenn ein TAPI-Treiber auf der Workstation installiert ist.
Datenfilter setzen Sie ein, um gezielt bestimmte Datensätze im Datenbereich anzuzeigen und / oder um die Anzahl der anzuzeigenden Datensätze einzuschränken.
Alle Filtereinstellungen, die Sie im globalen Filterbereich vornehmen, wirken sich auf jede Listenansichten der einzelnen Module aus. Die Filtereinstellungen sind benutzerbezogen und behalten Ihre Einstellung auch nach einem Neustart des Programms. Im globalen Filterbereich gibt es folgende Einstellungsmöglichkeiten:
Über den Filter Obj. Gruppe können Sie abhängig von Ihren Objektrechten und Ihrer Teamzugehörigkeit auf dynamische Objektgruppen zugreifen.
In den globalen Filtern der Obj. Gruppe stehen weitere dynamische Filter zur Verfügung, wenn die Teamverwaltung eingerichtet ist: Hinweis: Diese Funktion steht Ihnen mit dem iX-Haus Komfortpaket zur Verfügung. Weitere Informationen zu Umfang und Einrichtung finden Sie in der Teamveraltung und der Benutzerverwaltung.
Wählen Sie im nachfolgenden Filter Objekt ein konkretes Objekt aus, wird dieser Filter automatisch auf Aktuelles Objekt eingestellt. In der Auswahlliste wird die Auswahl gegliedert dargestellt. Hierzu werden die Trenner — dynamische Objektgruppen —- und —- feste Objektgruppen —- eingesetzt.
In den globalen Filtern der Obj. Gruppe stehen Ihnen zusätzlich folgende dynamische Filter zur Verfügung, wenn die Teamverwaltung eingerichtet ist:
Bei der Auswahl von xxxx+Team oder Objekte von… für ein Team bzw. eine Benutzerauswahl erscheint ein zusätzlicher Dialog mit Hinweisen.
Hier können Sie ein einzelnes Objekt aus der Liste auswählen. Neben der Objektnummer in [Klammern] werden die Objektbezeichnung, Objektadresse und -typ angegeben. Die Suchfunktion liefert ihnen bei Eingabe von mindestens einem Zeichen passende Treffer, die diese(s) Zeichen enthalten. Ohne Eintrag werden alle Objekte angeboten.
Über den Filter Aktives Objekt können Sie Objekte in Abhängigkeit des Verwaltungsendes selektieren.
- Alle: Es werden keine Objekte nach „aktiv“ gefiltert. Der Filter ist somit ohne Bedeutung. - Aktive Objekte: Es wird nach Objekten gefiltert, bei denen die Objektverwaltung noch aktiv ist. - Aktive / beendet vor 3 Monaten: Es wird nach Objekten gefiltert, bei denen die Objektverwaltung noch aktiv ist oder bis vor drei Monaten noch aktiv war. - Aktive / beendet vor 6 Monaten: Analog zum Punkt davor, lediglich erweitert auf einen Zeitraum von sechs Monaten.
Hiermit können Sie die Listen so filtern, dass nur Daten angezeigt werden, die in einem gewünschten Zeitraum entweder erfasst oder geändert wurden. Es stehen Ihnen verschiedene Zeiträume zur Auswahl.
Mit dieser Funktion werden die globalen Filter wie folgt zurückgesetzt:
Mit der Einstellung Ja werden die Daten bei Modulstart entsprechend der weiteren Filtereinstellungen direkt geladen. Bei großen Datenmengen ist es ggf. sinnvoll, hier die Option Nein zu nutzen und erst nach Filtereinstellung mit Shift + Enter oder Klick auf die rechts daneben eingeblendete Schaltfläche Daten laden die gesuchten Daten zu laden. Hierdurch können Module auch bei großen Datenmengen schnell geöffnet werden. Das hierüber manuell gestartete Laden von Daten wird nur direkt nach dem Modulstart angeboten. Die Schaltfläche Daten laden bleibt nach ihrem Einsatz bis zu einem Modulwechsel inaktiv und nachträgliche Filteränderungen werden dann sofort umgesetzt.
Mit der Einstellung Ja wird der globale Filter auch nach Modulwechsel beibehalten.
Mit der Einstellung Nein wird der globale Filter bei Modulwechsel auf Standardwerte zurückgesetzt.
Die spezifischen, modulabhängigen Filter stellen Sie pro Modul ein. Zusätzlich können Sie beliebige neue Filter pro Modul definieren. Beachten Sie bitte, dass darüber hinaus auch die Filtereinstellung der globalen Filter greifen! Beispiel: Haben Sie im globalen Filter „Aktuelles Objekt“ nach einem speziellen Objekt gefiltert, so sehen Sie in der aktuellen Liste des Moduls auch nur das mit Bezug zu diesem Objekt. Auch beim Modulfilter werden die letzten Usereinstellungen nach einem Neustart des Programms wiederhergestellt. Sofern Sie ein Grid-Layout speichern (Komfortpaket), werden die Modulfilter-Einstellungen mit gespeichert. Lediglich die Suchfilter nach Person und Nummer/Betreff werden hierbei nicht gespeichert. Die Anzahl der auswählbaren Filter ist modulabhängig! Folgende Filtermöglichkeiten bestehen im Modulfilter:
Dies ist der benutzerspezifische Filter, der bereits in früheren iX-Haus plus-Versionen vorhanden war. An der Funktionalität hat sich nichts verändert, es wurde lediglich ein weiterer Systemfilter Offen hinzugefügt, der direkt den Status von z. B. Meldungen filtert nach Neu und In Bearbeitung.
Über den Teamfilter können Sie die Daten nach Teamzugehörigkeit filtern.
Hiermit können Sie die Daten nach Verantwortlichkeit filtern lassen. Die Auswahl der User ist ggf. abhängig von der Einstellung des Team Filters.
Dieser Filter ist z. B. im Modul Meldungen sichtbar und beschriftet mit Melder. Sie können somit nach dem Namen des Melders filtern. Die Suche ist Volltext auf der Spalte Melder und benötigt keine Platzhalter oder Groß-/kleinschreibung.
Hiermit können Sie nach z. B. der Meldungsnummer oder dem Betreff suchen. Auch hier erfolgt die Suche per Volltext.
Hiermit löschen Sie alle Modulfilter bis auf den benutzerspezifischen Filter.
Wichtig: Die eigentliche Volltextsuche ist weiterhin vorhanden. Sofern Sie aber nach Person/Firma, Nummer oder Betreff suchen möchten, empfiehlt es sich die entsprechenden Filter zu verwenden, da diese Suche erheblich performanter ist!
So definieren Sie einen neuen Filter:
Neuen Filter erstellen. Es öffnet sich ein Dialog zur Erstellung eines neuen Filters.Globaler Filter, ob dieser für alle Benutzer sichtbar sein soll.Visuell die Bedingungen für den neuen Filter zusammen und speichern Sie Ihre Eingaben mit OK. Sie finden den neuen Filter in der Auswahl Filter der Zeile Modulfilter. In dieser Leiste finden Sie Schalter mit Symbolen zu häufig genutzten, modulabhängigen Funktionen. All diese und weitere Funktionen finden Sie entweder auch im Anwendungs- oder im Kontextmenü der einzelnen Module bzw. Übersichten und Detailansichten.
Die einzelnen Module sind durch Ordner symbolisiert und werden abhängig von den eingesetzten iX-Haus plus Lizenzen und der Rolle des Benutzers eingeblendet. Die Einträge zu den jeweils untergeordneten Ansichten werden in Abhängigkeit von den vorhandenen Daten angezeigt. Die Reihenfolge der Ordner ist durch die Anwendung vorgegeben.
Sie können den Navigationsbereich nach Bedarf positionieren: vom Rand des Datenbereichs abkoppeln (mit linker Maustaste an beliebige Stelle im Datenbereich ziehen), automatisch ausblenden oder verstecken (schließen). Die entsprechenden Funktionen finden Sie im Menü Ansicht > Navigation > Navigation > Sichtbar oder im Symbolmenü des Navigationsbereichs. Hier finden Sie auch die Funktion Alle Gruppen reduzieren, mit der sie alle geöffneten Ordner gleichzeitig schließen können.
Beim Öffnen von Dialogen oder weiteren Ansichten aus übergeordneten Ansichten besteht ein wichtiger Unterschied zwischen modalen (alle anderen Fenster werden geblockt) und nicht-modalen Fenstern. Dient es dem Prozess, wird ein Dialog oder eine andere Detailansicht ebenfalls als modales Fenster aus der übergeordneten Ansicht geöffnet und muss damit auch zunächst bearbeitet und gespeichert werden, bevor weitere Ansichten bearbeitet werden können.
Wer modale Fenster vermeiden möchte und zum Beispiel die Bearbeitung eines Auftrags aus einem Kreditorenangebot erst später fortsetzen möchte, kann die gewünschte Aktion ggf. auch direkt aus dem Funktionsmenü der übergeordneten Ansicht aufrufen und damit die entsprechende Ansicht als nicht-modales Fenster öffnen.
Im Datenbereich sehen Sie in der Hauptansicht einzelner Module meist tabellarische Übersichten zu Datensätzen, auch genannt Grids. Ein Grid bietet vielfältige Funktionen zum Anzeigen, Filtern, Sortieren und Gruppieren großer Datenmengen nach bestimmten Attributen. Verschiedene Konfigurationsmöglichkeiten sowie einige Tipps und Tricks zum Umgang mit Grids sind nachfolgend beschrieben.
Im Anwendungsmenü finden Sie unter Ansicht in einzelnen Modulen die lizensierte Funktion Grid-Layout (iX-Haus Komfortpaket). Hierüber können Sie verschiedene Varianten einer bestimmten Übersicht erstellen und speichern, um einfachen Zugriff auf bestimmte Datenkonstellationen zu erhalten.
Um Grid-Layouts anzulegen, zu bearbeiten oder zu löschen, klicken Sie in den entsprechenden Tabellen auf das Grid-Layout-Symbol, über das Sie diese Funktionen erreichen können.
Erstellen Sie sich (z. B. in Objekte plus) ein eigenes Grid-Layout und speichern Sie dieses unter einem beliebigen Namen ab. Die Speicherung des eigenen Grid-Layouts erfolgt über die Funktion Grid-Layout > Neu.
Im Dialog iX-Haus plus Layout-Einstellungen können Sie folgende Einstellungen vornehmen:
Name | Name, der für das Grid-Layout verwendet werden soll. Dieser muss eindeutig sein. |
Symbol | Mit der Standardeinstellung wird ein Standardsymbol verwendet. Wenn es sich um ein globales Grid-Layout handelt, erbt dieses das Symbol der Hauptübersicht. Alternativ kann eines der ca. 200 vorhandenen Symbole ausgewählt werden. Hierzu nutzen Sie aus dem Kontextmenü der rechten Maustaste Symbol laden bzw. Symbol zurücksetzen. |
Sichtbarkeit | Um eine eigene Sicht anderen Nutzern zugänglich zu machen, kann die Sichtbarkeit als öffentlich definiert werden, siehe Abschnitt Grid-Layout übernehmen von. |
Globale Sicht | Der Schalter ist nur für einen Hauptbenutzer sichtbar. Wenn der Schalter aktiviert wird, wird die Sicht automatisch für alle Benutzer sichtbar. |
Bemerkung | Freier Text |
Deaktiviert | Mit aktiviertem Schalter verschwindet das Grid-Layout aus dem Menü. Auf dieses kann dann nur noch über die Grid-Layout-Verwaltung zugegriffen werden. |
Mit dem Bestätigen des Dialogs wird das Grid-Layout angelegt und steht in der Navigationsleiste als Unterpunkt der Hauptübersicht zur Verfügung.
Im Hauptmenü unter Extras kann über die Funktion Layout Einstellungen zurücksetzen die Hauptansicht eines Moduls auf die Standardeinstellungen zurückgesetzt werden. Haben Sie beispielsweise in der Hauptansicht des Moduls Personen plus Spalten angepasst, machen Sie die Änderungen über diese Funktion rückgängig. Um unerwünschtes Zurücksetzen zu vermeiden und angepasste Ansichten dauerhaft zu speichern, empfiehlt es sich, eigene Grid-Layouts zu erstellen (s. o.).
Einfache Filter für eine schnelle, kurzfristige Suche generieren Sie in der Autofilterzeile unterhalb der Spaltenüberschriften durch Auswahl eines Filteroperators und eines Parameters. Als Operatoren stehen in Abhängigkeit vom Datentyp der Spalte diverse logische Operatoren zur Verfügung, z. B. in einem Datumsfeld = ist gleich. Jedem Operator entspricht ein bestimmtes Symbol, das auch im Filterpanel unterhalb des Grids angezeigt wird, wenn Sie die Filterdefinition abgeschlossen haben. Im Filterpanel sind die Filterbausteine farblich strukturiert abgebildet und können bei Bedarf einzeln per x-Schalter gelöscht werden.
Um nach einem Begriffsbestandteil in einem Textfeld zu filtern, nutzen Sie die direkte Eingabe in der Filterspalte mit dem voreingestellten Operator enthält, die Filterung wird sofort realisiert.
Beachten Sie bitte folgende Punkte bei der Suche per Autofilterzeile:
Komplexe Filterungen erzeugen oder kontrollieren Sie über den Dialog Filter Editor, den Sie z. B. über die Schaltfläche Filter bearbeiten öffnen. Dieser Editor bietet zwei Eingabevarianten: Visuell und Text. Sie können die Filter im Filter Editor wahlweise mit einem Mausklick deaktivieren, aktivieren oder löschen. Der für das aktuelle Grid definierte Filter bleibt bei einem Wechsel der Ansicht erhalten.
Um Filterkriterien zu erstellen und anzupassen, verwenden Sie zum Einfügen bzw. Entfernen von Filterzeilen die kreisförmigen Schaltflächen + und x, die in die von den Elementen des Editors unterstützten Steuerungs- und Kontextmenüs eingebettet sind. Jede Filterzeile stellt eine Bedingung dar, bestehend aus einem Spaltennamen, einem Operator und einem Vergleichswert. Eine Filterbedingungsgruppe ist eine Menge von Bedingungen, die von demselben logischen Operator kombiniert werden.
Beispiel: Der folgende Filterausdruck enthält zwei Gruppen, die durch eine logische ODER-Verknüpfung kombiniert werden:
[Meldertyp] = 'Eigentümer' And Contains([Hinweis 1], 'Hausmeister') Or [Status] < '[4] Abgelehnt'.
Visuell:
oder
:…..und
: :….[Meldertyp] ist gleich Eigentümer
: :….[Hinweis1] enthält Hausmeister
:
:……[Status] ist kleiner als [4] Abgelehnt
Als Modulfilter können Sie analog dem Gridfilter eigene Filter erstellen und speichern, welche dann in der nebenstehenden Auswahl Filter angeboten werden. Modulfilter können ebenfalls bearbeitet und gelöscht werden.
Details zur Filterung finden Sie englischsprachig auch hier [https://devexpress.github.io/dotnet-eud/interface-elements-for-desktop/articles/filter-editor.html].
Über die Volltextsuche im Modulmenü lässt sich das gesamte Grid nach einem eingegebenen Stichwort durchsuchen, was je nach Anzahl der vorhandenen Datensätze unter Umständen sehr viel Zeit in Anspruch nehmen kann.
Möchten Sie in einem Grid die automatische Suche nutzen, starten Sie den Suchlauf erst nach vollständiger Eingabe des Suchbegriffs per Returntaste. So läuft Ihre Suche schneller und effizienter ab.
Einfache Gruppierungen können Sie per Mausklick erzeugen, indem Sie auf den relevanten Spaltentitel klicken und im Kontextmenü Nach dieser Spalte gruppieren auswählen. Komplexe Gruppierungen können im Gruppierungsfeld oberhalb der Leiste der Spaltenüberschriften per Drag & Drop erzeugt werden. Ist das Gruppierungsfeld ausgeblendet, wählen Sie Gruppierungsfeld einblenden, um mit diesem zu arbeiten. Hier stehen Ihnen auch die Kontextfunktionen Alle Gruppen erweitern bzw. Alle Gruppen reduzieren zur Verfügung. Einzelne Ebenen einer Gruppierung können Sie im Grid mit Klick auf das Pluszeichen einer reduzierten Gruppierung aufklappen bzw. mit Klick auf das Minus-Zeichen einer ausgeklappten Gruppierungsebene einklappen. Ist eine Zeile im Grid im Fokus, können Sie die gleichen Funktionen auch mit den Plus- bzw- Minus-Tasten der Tastatur steuern.
Sie können im Gruppierungsfeld eine Gruppierung wieder auflösen, indem Sie eine Spaltenüberschrift mit der linken Maustaste zurück nach unten in die Leiste der restlichen Überschriften im Grid ziehen. Alternativ können Sie die ganze Gruppierung zurücksetzen, indem Sie im Kontextmenü des Gruppierungsfeldes Gruppierung zurücksetzen auswählen. Nach gewünschter Einstellung der Gruppierung können Sie es mit Gruppierungsfeld ausblenden unsichtbar schalten.
Die Spalten des Grids können Sie über das Kontextmenü der rechten Maustaste in der Titelzeile des Grids anpassen. Hierzu stehen Ihnen die Funktionen Spalte entfernen, Spaltenauswahl, Optimale Spaltenbreite und Optimale Spaltenbreite (alle Spalten) zur Verfügung. Neue Spalten können Sie per Drag&Drop an die gewünschten Position der Tabelle einfügen. Beim Hinzufügen von Spalten über die Spaltenauswahl stehen modulspezifisch auch weitere Spalten zur Verfügung bzw. Spalten, die Sie zuvor aus der Ansicht entfernt hatten.
Die Abfrage über die verfügbaren Spalten ist systemnah - manche dieser Spalten werden programmintern genutzt und müssen selbst inhaltlich nicht immer als separate Datenfelder in einer Eingabemaske des Moduls zur Verfügung stehen.
Die Standard-Spalten eines Grids erhalten Sie, wenn Sie in der Symbolleiste die Schaltfläche Layouteinstellungen zurücksetzen betätigen.
Sollten Sie in einer Übersicht einmal nicht die erwarteten Werte vorfinden, beispielsweise statt konkreter aktueller Beträge nur Sollwerte, so liegt dies unter Umständen daran, dass für die Übersicht Daten aus einer zugrunde liegenden Katalogdefinition übernommen wurden, zum Beispiel Sollwerte als Standardwerte. In der Grid-Layout-Verwaltung ist für jede gespeicherte Ansicht eine Info hinterlegt, aus welcher Quelle der jeweilige Wert stammt.
Innerhalb eines Grids ist die Sortierung von Spalten per Klick auf den Spaltentitel möglich. Zusätzlich kann per Shift-Taste plus Klick auf den Spaltentitel eine mehrstufige Sortierung erfolgen. Spalten, nach denen sortiert wurde, sind dabei durch ein Pfeilsymbol gekennzeichnet. So können Sie beispielsweise zunächst alle Meldungen nach Priorität sortieren und anschließend innerhalb der Priorität nach Erfassungsdatum. Um die Suche einer Spalte in einem Grid mit vielen
Spalten zu erleichtern, nutzen Sie die Funktion Spalte suchen in der Grid-Kopfzeile.
Mögliche Berechnungen für Datensätze jeweiliger Übersichten, wie Summe, Anzahl, Durchschnitt, etc., sind im Kontextmenü zu finden. Die berechneten Werte werden in der Statuszeile angezeigt.
Per Doppelklick auf einen einzelnen Datensatz in einer Übersicht gelangen Sie zu der Detailansicht dieses Datensatzes. Die Detailansicht umfasst ein Hauptregister mit einem Dialog zu Erfassung und Darstellung der zugehörigen Stammdaten sowie weitere datenspezifische und allgemeine Register. Es gilt bei der Erfassung zu unterscheiden zwischen Auswahl- und Freitextfeldern. Auswahlfelder erkennen Sie bei Verwendung des Standard-Skins an dem kleinen schwarzen Dreieck am rechten Ende des Feldes. Betätigen Sie dieses Dreieck mit der Maus, so öffnet sich ein Drop-Down-Menü, welches Ihnen den Inhalt zeigt, der in Ihrer Organisation für dieses Feld zur Verfügung steht. Sie können bei Auswahlfeldern ausschließlich auf die zur Verfügung stehenden Einträge zugreifen und keine frei gewählten Inhalte hinterlegen. In Freitextfeldern hingegen steht Ihnen keine Auswahl zur Verfügung. Hier können Sie einen alphanummerischen Inhalt Ihrer Wahl hinterlegen, auch die Sonderzeichen einer gängigen Tastatur stehen Ihnen zur Verfügung. Weiterhin haben Sie hier Zugriff auf bestimmte Elemente und Funktionen des Hauptmenüs.
In diversen Dialogen (z. B. Auftrags- oder Meldungserfassung) werden Felder, die auf einen leeren Katalog verweisen, ausgeblendet. Ausgenommen davon sind die Felder, die über Konfiguration (z. B. über die Auftragsart) beeinflusst werden. Erläuterungen zu spezifischen Registern einer Detailansicht finden Sie innerhalb des entsprechenden Kapitels. Allgemeine Register mit modulübergreifenden Funktionen, die je nach Bezug des einzelnen Datensatzes in der Detailübersicht eingeblendet werden, sind im Folgenden erläutert.
Zu einem einzelnen Datensatz können Sie hier Multimediadateien hinterlegen. Dokumente und Bilder können über eine Importfunktion oder bequem per Drag and Drop importiert und dem einzelnen Datensatz zugeordnet werden. Die Dateien sind nach dem Speichern auch in der Multimediaübersicht des zugehörigen Moduls sowie im Bereich Multimedia-Gesamtliste in der Gesamtübersicht abrufbar. Ist ein Dokumentenmanagementsystem (DMS) wie z. B. DocuWare an iX-Haus angebunden, werden die importierten Dokumente direkt mit verschlagwortet und im digitalen Archiv abgelegt. Bilder können für die Anzeige in der Detailansicht individuell ein- und ausgeblendet werden. Das Symbol des durchgestrichenen Auges kennzeichnet die Funktion In Detailansicht ausblenden. Hiermit wird die Anzeige von Bildern in der Detailansicht von Objekte plus unterdrückt. Dies kann das Laden und die Navigation beschleunigen. Dementsprechend gibt es auch die Funktion In Detailsicht einblenden mit dem Symbol eines Auges für ausgeblendete Bilder. Der Ansichtstyp eines Bildes von Multimediainhalten ist somit entweder Sichtbar oder Versteckt. Nur Bilder mit Ansichtstyp Sichtbar können in der Objektgalerie verwendet werden. Weitere Informationen zu Multimedia finden Sie hier [allgemeine-features/multimedia.html].
Wurden Meldungen mit Bezug zu diesem Datensatz erfasst, sind diese auch hier abrufbar. In Abhängigkeit hiervon können Sie dann z. B. Angebotsanfragen und Aufträge erzeugen, Termine erstellen (wenn Vorlagen oder Prozessdefinitionen hierzu vorhanden sind), den jeweiligen Meldungsstatus ändern, Schriftgut erzeugen (an den Objekteigentümer oder die aktuelle Person) bzw. in einem angebundenen Dokumentenmanagementssystem (DMS) nach Unterlagen suchen.
Im Register Notizen hinterlegen Sie meist Text, aber ggf. auch Bildmaterial/Grafiken mit begleitender Textinformation. Die Eingabelogik des Editors entspricht in Grundzügen der Bedienung gängiger Testverarbeitungssysteme wie z. B. Winword. So können hier strukturierende Funktionen wie Aufzählungen, Einrückungen, Gliederungen oder auch einfache Tabellen oder Textfelder verwendet werden. Über die Schalter in der oberen Symbolleiste kann eine Notiz auch gedruckt oder in einer Voransicht dargestellt werden. Editierfunktionen wie Suchen und Ersetzen oder eine Rechtschreibprüfung stehen ebenfalls zur Verfügung. Bei dieser Prüfung können auch eigene Begriffe hinzugefügt werden, um häufig gebrauchte Abkürzungen etc. zu integrieren. Einige Funktionen stehen für markierten Text via Kontextmenü der rechten Maustaste zur Verfügung. In dem Notizeditor sind viele Funktionen auch über Tastaturkommandos erreichbar.
Die Wichtigsten sind:
| Strg + B | Fettschrift |
| Strg + I | Kursivschrift |
| Strg + U | Unterstreichung |
| Strg + F | Suchen |
| Strg + H | Suchen und Ersetzen |
| Strg + L | Abschnitt linksbündig ausrichten |
| Strg + E | Abschnitt zentriert ausrichten |
| Strg + R | Abschnitt rechtsbündig ausrichten |
| Strg + C | Markiertes in die Zwischenablage kopieren |
| Strg + X | Markiertes ausschneiden und die Zwischenablage verlagern |
| Strg + V | Inhalt Zwischenablage einfügen (auch extern Kopiertes) |
| Strg + Alt + V | Inhalte einfügen (formatneutral) |
| Strg + S | Notiz speichern |
| Strg + Enter | Notiz speichern und schließen |
| F12 | Speichern unter. Damit kann eine Notiz als externes Dokument zusätzlich abgelegt werden. Es stehen diverse Dateiformate zur Auswahl. Die Datei kann später mit geeigneten Programmen geöffnet und gff. auch weiterverarbeitet werden. |
| Alt + F4 | Beenden (mit Sicherheitsabfrage) |
Um unkompliziert Referenzen zu ihren Daten herzustellen, können Sie in Notizfeldern Links erfassen. Durch Anklicken des jeweiligen Links in der Listenansicht der Notizen in den verschiedenen Detailansichten wird die entsprechende Webseite / Datei etc. geöffnet. Zusätzlich steht Ihnen in den Notizlisten ein Kontextmenu mit auf Links abgestimmten Funktionen wie Kopieren, Link folgen etc. zur Verfügung.
Termine lassen sich an dieser Stelle per Filter auf iX-Haus plus Daten eingrenzen. Ohne diesen Filter werden hier sämtliche Termine aufgeführt, die einen Bezug zu dem jeweiligen Datensatz haben.
| Feld | Beschreibung |
|---|---|
Vertrag | Zuordnung zu einem Vertrag |
Betreff | Beschreibung des Termins |
Terminart | Beschreibung. Die Terminarten werden im gleichnamigen Katalog gepflegt. |
Objekt | Zugeordnetes Objekt (zur Info) |
ganztägiges Ereignis | Checkbox wenn aktiv, ist für die Definition des ganztägigen Termins nachfolgend nur das Terminfeld Termin beginnt am aktiv. |
Termin beginnt am | Datum Terminbeginn |
Termin beginnt um | Uhrzeit Terminbeginn |
Termin endet am | Datum Terminende |
Termin endet um | Uhrzeit Terminende |
Erinnerung | Checkbox [X] Es wird eine Terminerinnerung generiert. |
Vorh. erinnern (Tage) | Zahl Zahl der Tage Vorlauf zu dem eine Terminerinnerung für den Terminverantwortlichen generiert wird. |
Priorität | Auswahl Niedrig, Mittel, Hoch, Kritisch |
Status | Auswahl Neu, In Bearbeitung, Erledigt, Storniert |
verantwortliches Team | Auswahl Hierzu muss die Teamverwaltung eingerichtet sein. |
Verantwortlich | Auswahl verantwortlicher iX-Haus plus-Benutzer |
Wiederholend | Checkbox [X] Wiederholungstermin |
Intervalltyp | Auswahl für Wiederolungstermine Tag(e), Woche(n), Monat(e), Jahr(e) |
Intervall | Zahl für Intervall <nodisp 2> NEGATIVE Zahlen erlaubt |
Notiz | Terminnotiz |
Generiert | nur in Übersicht sichtbar generierter Termin |
Ankertermin | nur in Übersicht sichtbar Termin wurde als Ankertermin generiert |
Erfasser | nur in Übersicht sichtbar Erfasser des Termins |
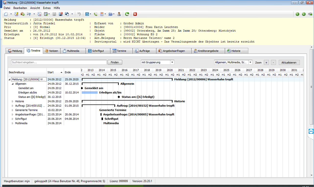
Aktuell für die Module Meldungen, Aufträge, TO, Serviceverträge und Projektverwaltung werden im Register Timeline die verschiedenen, für einen ausgewählten Datensatz erfassten Datumswerte zusammengeführt und graphisch dargestellt. Je nach Sortierung, Filterung und Anzeigevariante erhalten Sie so einen schnellen Überblick über die für Sie interessanten zeitlichen Abläufe z. B. einer Meldung, eines Auftrages etc.
Die Timeline besteht aus einer Baumstruktur im linken Bereich der Ansicht und einem Balkendiagramm im rechten Bereich. Im Kopfbereich finden Sie die Möglichkeit einer Volltextsuche und verschiedene Comboboxen und Schalter für die Interaktion mit der Anzeige.
In der Baumstruktur wird für jeden Eintrag eine Zeile angelegt. Je nach Einstellung existiert zu jedem Eintrag ein Start- und ein Enddatum. Die Daten aus der gleichen Quelle können in der Baumstruktur über die entsprechende Einstellung zu einer Gruppe zusammengefasst werden. In den Spaltenköpfen kann ein Filter für einen bestimmten Zeitraum definiert werden.
Im Balkendiagramm werden unterschiedliche graphische Elemente genutzt:
ACHTUNG: Die Klammer zum Beispiel bei der Gruppe „Meldung“ in Abb. 1 stellt nicht das Start-/Enddatum z. B. dieser Meldung dar, sondern den ersten und letzten aller zugeordneten Datumswerte! Wenn die Gruppe „Allgemein“ betrachtet wird, existiert dort das Start-/Enddatum. Bei dem langen Balken für die Historie ist z. B. zu erkennen, dass hier lange nach dem Ende der Meldung noch Daten verändert worden sind.
Mit einem Klick auf den Kopf der Start- oder Endspalte können die Daten sortiert werden. Dabei existiert jedoch das Problem, dass die Daten nur innerhalb der eigenen Gruppe sortiert werden. Damit kann zwar einerseits der Überblick über die Gruppe behalten werden, andererseits können bei vielen Datumswerten nicht leicht zeitliche Zusammenhänge in verschiedenen Bereichen erkannt werden. Als Lösung für das Problem kann die Ansicht umgestellt werden.
Die Ansicht kann mit der ersten Combobox oberhalb des Diagramms eingestellt werden. Die Einstellung hat Einfluss auf verschiedene Elemente der Darstellung:
Die Ansicht mit Gruppierung erlaubt einen guten Überblick über die unterschiedlichen Quellen von Terminen, sortiert jedoch nur innerhalb einer Gruppe nach Datum:
Die Ansicht ohne Gruppierung ist optimal, um zeitliche Zusammenhänge zwischen den einzelnen Datumswerten darzustellen. Die Sortierung ist hierbei nicht nach Gruppen strukturiert, dadurch können die Datumswerte frei sortiert werden. Unter Umständen entstehen dabei längere Beschreibungspfade:
Eine Mischform aus den beiden Ansichten ist die Variante ohne Gruppierung/mit Gruppenzeile. Die Gruppenzeile stellt hierbei den Bereich für alle in dieser Gruppe vorkommenden Datumswerte dar und fasst diese zusammen:
Neben der Einstellung über die Ansicht kann es optional einen weiteren Filter geben, der jedoch nicht in allen Varianten vorhanden ist.
Im Projekt kann mit dem Filter Daten aus möglichen Unterprojekten ausblenden eingestellt werden oder nur die Meilensteine angezeigt werden.
Im Servicevertrag können die Daten auf vertragsrelevante Daten eingegrenzt werden.
Im Katalog Terminart kann hierfür eingestellt werden, ob ein Termin vertragsrelevant oder ein Meilenstein ist.
Die verschiedenen Gruppen können individuell ein- und ausgeschaltet werden. Die angezeigten Daten sind dynamisch und hängen von den gefundenen Daten ab.
Für diesen Filter kann eine Grundeinstellung in den Katalogen eingetragen werden, wenn nicht immer alle Gruppen sichtbar sein sollen. Die Grundeinstellung aus dem Katalog kann in der Timeline noch frei angepasst werden.
Meldung: Katalog Meldungsart > Register Meldungen > Feld Anzeige der Timeline Auftrag: Katalog Auftragsart > Register Auftrag > Feld Anzeige der Timeline TO: Katalog TO-Definition > Feld Anzeige der Timeline Servicevertrag: Katalog Vertragskategorie > Feld Anzeige der Timeline Projektverwaltung: Katalog Projekttyp > Feld Anzeige der Timeline
Als weitere Elemente der Programmoberfläche dienen zwei Schalter zum Zoomen der Zeitskala. Durch das Drücken der Plus- oder Minus-Schalter wird die Anzeige schrittweise angepasst. Als Alternative kann die Anzeige auch durch die Kombination von Strg-Taste mit dem Mausrad verändert werden. Da die Skala mit dieser Methode sehr präzise eingestellt werden kann, sollte diese Methode bevorzugt werden.
Startdatum mit Doppelklick fokussieren: Beim zu starkem Zoomen kann es vorkommen, dass der gewünschte Bereich nicht mehr sichtbar ist. In dem Fall kann mit dem Scrollbalken am Fuß des Fensters der gewünschte Bereich gesucht werden oder auch per Doppelklick auf den Text in der Baumansicht. Dadurch wird die Anzeige automatisch so eingestellt, dass das Startdatum wieder sichtbar wird.
Die Daten in der Timeline sind statisch und werden beim Aufruf des Reiters aus den verschiedenen Quellen gesammelt. Wenn danach noch etwas an den Daten verändert wird, wird die Timeline in der Regel nicht automatisch aktualisiert. Daher müssen per Schalter Aktualisieren alle Daten erneut gesammelt werden, um die Anzeige auf den aktuellen Stand zu bringen.
Bei verschiedenen Zeilen kann direkt die verknüpfte Quelle geöffnet und editiert werden. Das funktioniert z. B. bei Terminen und einigen weiteren Typen, jedoch nicht bei allen Zeilen. Dazu kann in der Baumansicht das Kontextmenü mit der rechten Maustaste aufgerufen und dort dann der Menüpunkt zum Öffnen aktiviert werden.
Ist diesem Datensatz ein Verantwortlicher bzw. ein zuständiges Team zugeordnet, finden Sie diese Informationen im Register Verantwortliche. Die Informationen können im Grid dargestellt werden. Eine Detailsicht ist mit Doppelklick oder Tastenkommando Strg + Shift + O aufrufbar.
Sind diesem Datensatz ein oder mehrere Kreditoren zugeordnet, werden diese als zuständige Firmen im gleichnamigen Register aufgeführt. Sie können von hier aus zu einem dieser Kreditoren in Kreditoren/Debitoren plus wechseln oder an diesen ein Schreiben (Serienbrief/E-Mail) senden.
Sie können hier festlegen, ob das Element Navigation mit dem Menübaum immer sichtbar, versteckt oder automatisch ausgeblendet werden soll. Alternativ hierzu stehen im Kopf der Navigation Symbole zur Verfügung. Hier steht Ihnen der Menübaum der Navigation zur Verfügung. Dies ist hilfreich, wenn Sie die Oberfläche Navigation versteckt haben, z. B. um mehr Platz auf dem Bildschirm für die jeweilige Ansicht zu erhalten.
Sie können hier das zuletzt aufgerufenen Modul als Startseite festlegen. Dieses Modul wird bei einem späteren Neustart von iX-Haus plus automatisch aufgerufen.
Hier finden Sie eine Auswahl der zuletzt verwendeten Module. Hierüber können Sie ein solches Modul schnell erneut öffnen.
Sofern verfügbar, können Sie hiermit zum vorherigen Datensatz springen. Alternativ nutzen Sie die Tastenkombination Strg + Bild auf.
Sofern verfügbar, können Sie hiermit zum nächsten Datensatz springen. Alternativ nutzen Sie die Tastenkombination Strg + Bild ab.
Im Komfortpaket bzw. über das Modul Datenschutz sind Altdaten definierbar. Mit diesem Menüpunkt bzw. der Tastenkombination Alt + Q können Sie zwischen den beiden Ansichten wechseln. In dem Dialog Alt-Daten ausblenden stellen Sie ein, aus welchen Bereichen Alt-Daten oder anonymisierte Daten aus- bzw. eingeblendet werden:
Alt-Objekte ausblendenAlt-Flächen ausblendenAlt-Verträge ausblendenAlt-Personen ausblendenAlt-Kreditoren ausblendenAnonymisierte Personen ausblendenAnonymisierte Kreditoren ausblenden
Mit diesem Menüpunkt oder der Funktionstaste F5 können Sie die aktive Ansicht erneut laden. Dies kann in Einzelfällen notwendig sein, um zwischenzeitliche Veränderungen in der Ansicht zu berücksichtigen.
Sie können individuelle Grid-Layouts erstellen, um sich eigene Ansichten zu erstellen. Details hierzu sollten Sie sich am besten im Rahmen eines Workshops zu iX-Haus plus aneignen. Durch Gridlayouts können Sortierungen, Spaltenanordnungen und verwendete Filter gespeichert werden, sodass Sie derart bestimmte Ansichten auf Knopfdruck erneut abrufen können.