Inhalt
Mietspiegel
Was mache ich hier?
Bilden Sie mit unserem Modul Mietspiegel in iX-Haus plus schnell und komfortabel die von Ihnen benötigten Mietspiegel ab. Unterstützt werden Sie hierbei durch unseren innovativen Assistenten, der für Sie Datenreihen anlegt und durch die Programmprüfung, die auf fehlende oder unplausible Eingaben hinweist.
Durch die intelligente Verknüpfung von in iX-Haus bereits gepflegten Informationen, wie z. B. Baujahr des Objektes und Größe der Mietfläche, kommen Sie zügig voran. Ordnen Sie Sondermerkmale den Mietflächen zu, indem Sie vorhandene Informationen in den Beschrieben nutzen, so ist kein redundanter Aufwand nötig.
Exportieren Sie Ihren Mietspiegel in Excel, zur Kontrolle und um damit außerhalb von iX-Haus weiterarbeiten zu können. Sie möchten eine Änderung vornehmen? Kein Problem, importieren Sie die Änderungen aus Excel einfach wieder über unsere bewährte Import-Schnittstelle: Ihr Mietspiegel in iX-Haus ist auf dem neusten Stand!
Nutzen Sie die integrierte Terminfunktion zur Erinnerung, um Ihren Mietspiegel auf Aktualisierungen seitens der Herausgeber zu prüfen.
Ihre erfassten Daten werden in unser bewährtes iX-Haus-Modul Mietberechnung nach BGB übernommen, so sind Sie umfassend vorbereitet.
Wie mache ich es?
Erfassung des Mietspiegels
Im ersten Arbeitsschritt werden im Menüpunkt Mietspiegel der Mietspiegel, die Mietspiegelmerkmale und die Mietspiegelmerkmalswerte erfasst. Sobald alle Merkmale erfasst wurden, wird hier die Basismiete eingetragen.
Wenn gewünscht, können die Daten aus dem bestehenden Modul in iX-Haus konvertiert und weiterverwendet werden. Alternativ können die Daten über eine Import-Datei eingelesen werden, siehe Punkt Export / Import (dazu wird eine Import-Lizenz benötigt).
Über verschiedene Komfortfunktionen kann das Erfassen hier zusätzlich erleichtert werden, z. B. mit Assistenten, die automatisch aufsteigende Datensätze generieren können.
Wurde mit dem Assistenten (Wizard) Datensätze generiert, so können die Beschreibungen schneller geändert werden, wenn der Mietspiegel über die Exportfunktion exportiert, in Excel geändert und anschließend wieder importiert wird.
Erfassung der Merkmale und Merkmalswerte
Im zweiten Arbeitsschritt werden die Merkmale und Merkmalswerte einer Fläche erfasst, damit das Modul anhand der hinterlegten Regeln die Miete errechnen kann.
Durch die Funktion automatische Datenquelle kann dabei auf bereits in iX-Haus vorhandene Daten zugegriffen werden, um das Erfassen der Werte zu vereinfachen. Ebenso können Daten von einer bereits erfassten Fläche kopiert werden.
Im System definierte Pflichtfelder werden abgefragt und können den Anwender so auf fehlende Daten hinweisen.
Dadurch, dass die Merkmale individuell für jede Fläche gespeichert werden, müssen die Daten für eine Fläche nicht alle zur gleichen Zeit vorliegen und können nach und nach eingetragen werden. Dies ist auch dann ein großer Vorteil, wenn der Mietspiegel nach einigen Jahren von den Herausgebern überarbeitet wird und eventuell neue Merkmale berücksichtigt werden müssen. Durch die neue Datenablage müssen nur die veränderten Daten nachgetragen werden und bereits erfasste Daten können weiterhin benutzt werden.
Mietspiegel-Altdaten aus iX-Haus übernehmen
Aus dem Modul Mietspiegel in iX-Haus können im Regelfall (keine 100%ige Kompatibilität) alle Daten automatisch konvertiert werden. Dazu steht im Navigationspunkt Mietspiegel die Aktion Konvertiere iX-Haus Mietspiegel zur Verfügung.
Hier müssen zunächst die zu konvertierenden Daten ausgewählt werden.
Soweit möglich werden alle Daten übernommen und abschließend eine Zusammenfassung der konvertierten Daten angezeigt. Im Fall aufgetretener Probleme werden diese ebenfalls aufgelistet.
Sobald eine Objektnummer in einem neuen Mietspiegel in iX-Haus plus eingetragen wurde, werden in den nachfolgenden Modulen nur die Daten aus dem neuen Mietspiegel verarbeitet. Wenn der vorherige Mietspiegel aus iX-Haus gelten soll, muss das entsprechende Objekt aus dem Mietspiegel in iX-Haus plus ausgetragen werden.
Export / Import
In der Mietspiegel-Tabelle kann aus dem Kontextmenü heraus der Export des jeweiligen Mietspiegels nach Excel gestartet werden.
Das Besondere dieser Datei ist, dass das Format dem benötigtem Dateiformat für einen Import entspricht. Das heißt, die Daten können in Excel kontrolliert und korrigiert und danach auch wieder importiert werden. Alternativ kann ein Template mit ausführlicheren Ausfüllhinweisen auch über den gewohnten Weg generiert werden.
In den Ausfüllhinweisen werden das benötigte Format und die erlaubten Werte genauer erklärt.
Wenn Sie einen Mietspiegel aus einer anderen Quelle als Ihrem iX-Haus importieren möchten, empfehlen wir, die Flächenarten aus der Datei zu löschen. Setzen Sie diese dann erst nach dem Import entsprechend der Objektauswahl. Hintergrund ist, dass die Flächenarten je Objekt unterschiedlich bezeichnet werden können (trotz gleicher Nummer).
Alternativ können auch nur die Nummern in der Datei eingetragen werden. Dann werden diese für alle Flächenarten mit dieser Nummer eingetragen, unabhängig von der Bezeichnung.
Für das Import-Modul ist eine Lizenz notwendig. Sprechen Sie uns gern an!
- unter der kostenfreien Hotline-Nummer: 0800 93 00 400
- oder mailen Sie an: [email protected]
Flächenstamm Sollbeträge übertragen
Die ermittelten Mieten aus dem Mietspiegel für eine Fläche entsprechen den Sollbeträgen, die im Flächenstamm für eine Fläche anlegt werden können.
Daher wurde eine Funktion implementiert, mit der die Mietspiegel-Mieten in den Flächenstamm eingetragen werden können.
Der Startpunkt ist die Liste Mietspiegel Flächenübersicht. Hier können mehrere Flächen markiert und dann die Aktion Generiere Flächenstamm Sollbeträge aufgerufen werden.
In dem Dialog können ein Stichtag, das Attribut und der einzutragende Wert ausgewählt werden.
In dem Feld für den einzutragenden Wert besteht eine Möglichkeit, die eventuell vorher falsch erzeugten Daten wieder zu löschen. Zur Auswahl stehen: Minimalwert, Durchschnittswert, Maximalwert, ***löschen ***.
Abhängig von den vorgefundenen Daten wird nach dem Beenden der Generierung eine Statusmeldung angezeigt, in der die Änderungen zusammengefasst werden.
Mit Faktoren rechnen
Faktoren werden im Rahmen einer Multiplikation eingesetzt. Sie dürfen daher nicht den Wert 0 haben. Ein neutraler Faktor hat den Wert 1,00000. Faktoren im Mietspiegelmodell Leipzig 2022 sind auf drei Nachkommastellen limitiert. Das Produkt einer Multiplikation mit einem Faktor weist im Mietspiegel Leipzig 2022 daher auch nur kaufmämmisch gerundete Werte mit drei Nachkommastellen auf.
Ein Zwischenergebnis wird aus Faktoren kalkuliert und kann wiederum als Datenquelle eingesetzt. Um Faktoren zu benutzen, müssen diese vor der Benutzung definiert werden. Faktoren, die nach der Benutzung einsortiert sind, werden nicht ausgewertet. Da das Zwischenergebnis Folge einer Berechnung ist, kann für ein Zwischenergebnis kein Wert manuell zugeordnet werden. Das Zwischenergebnis ist wiederum ein Faktor, welcher i. d. R. bei der weiteren Berechnung genutzt wird. Werden im Mietspiegel Faktoren definiert, diese aber nicht als Datenquelle für ein Zwischenergebnis genutzt, erhalten Sie eine Hinweismeldung. Fehlende Faktoren werden bei der Analyse von Merkmalen ebenfalls erkannt und in einer Hinweismeldung benannt.
Mit Punkten rechnen
In verschiedenen Mietspiegeln existieren Konzepte, dass Merkmale nicht unmittelbar einem festen Zu-/Abschlag zugeordnet werden, sondern dass Punkte gesammelt werden und erst beim Erreichen eines Schwellwerts die Punkte einem Zu-/Abschlag zugeordnet werden.
Das Modul Mietspiegel bedient derartige Anforderungen.
Wenn bei einer Zu-/Abschlagsart Punkte eingestellt sind, werden Punkte erzeugt. Wenn bei einer Datenquelle Punkte eingestellt sind, werden die so erfassten Punkte benutzt.
Wichtig ist dabei die Reihenfolge der Merkmale, die mit dem Feld Nummer eingestellt wird. Um Punkte zu benutzen, müssen diese vor der Benutzung definiert werden. Punkte, die nach der Benutzung einsortiert sind, werden nicht ausgewertet. Das System zeigt einen Hinweistext an, wenn das der Fall sein sollte.
Es kann in einem Mietspiegel auch unterschiedliche Punkte geben, die unabhängig voneinander benutzt werden können. In diesem Fall benutzt jede Datenquelle jeweils die Punkte, die oberhalb einsortiert worden sind.
Beispiel:
In einem Mietspiegel wird für das Baujahr und für die Anzahl der Geschosse eines Gebäudes jeweils ein Punktwert vergeben. Anhand der Summierung dieser Punkte ergeben sich dann absolute Aufschläge pro Quadratmeter. In iX-Haus werden dafür zwei Merkmale erfasst:
Bestehenden Mietspiegel anpassen
Wenn im Laufe der Zeit der Herausgeber eines Mietspiegels eine neue Version publiziert hat, muss ein Konzept erstellt werden, wie die Anpassungen sinnvollerweise in iX-Haus plus eingearbeitet werden können. Eventuell wurden ja nicht nur die Basismieten angepasst, sondern auch neue Sondermerkmale aufgenommen oder gelöscht.
So wird ein bestehender Mietspiegel angepasst:
- Merkmale oder Merkmalswerte können einfach ergänzt oder gelöscht werden. Ebenso kann ein Merkmal oder Merkmalswert problemlos umbenannt werden, ohne dass die erfassten Daten dadurch verloren gehen.
- Ein Konzept muss erstellt werden für den Fall, dass ein Merkmal oder Merkmalswert aufgeteilt worden ist und nun zwei Merkmale oder Merkmalswerte existieren.
Z. B.: Das Merkmal Bad hat den alten Merkmalswert Dusche und/oder Wanne vorhanden. In der neuen Version des Mietspiegels wurde der Merkmalswert in zwei Werte aufgeteilt: Dusche vorhanden und Wanne vorhanden.
Empfohlener Lösungsweg: Der alte Merkmalswert wird gelöscht und es werden zwei neue Merkmalswerte angelegt. Zusätzlich wird das Merkmal mit dem Feld Flächenzuordnung notwendig als Pflichtfeld markiert. Die alten Daten werden damit gelöscht und das System zeigt in den Flächenübersichten entsprechende Fehlermeldungen an, wo diese Merkmale ergänzt werden müssen.
Was brauche ich dazu?
Berechnungsmodell
In der ersten Maske für den Mietspiegel kann ein Berechnungsmodell ausgewählt werden. Aktuell gibt es hier neben dem Standard zwei Varianten zur Auswahl. Da die Herausgeber der verschiedenen Mietspiegel keine Einschränkungen haben beim Definieren der Berechnungsformeln, können das in der Zukunft noch mehr werden.
Berechnungsmodell: Standard
Keine Besonderheiten. Dieses Modell sollte für fast alle Mietspiegel benutzt werden.
Berechnungsmodell: Berliner Modell 2021
In dieser Variante kann die Miete nur zwischen der Minimalen Basismiete und der Maximalen Basismiete schwanken. Der Prozentwert muss in einem Bereich von -100% bis + 100% liegen.
Bei einem negativen Prozentwert wird diese Formel benutzt:
Miete = Durchschnittsmiete + (Durchschnittsmiete – Minimalmiete) * Prozentwert.
Bei einem positiven Prozentwert wird diese Formel benutzt:
Miete = Durchschnittsmiete + (Maximalmiete – Durchschnittsmiete) * Prozentwert.
Damit müssen beim Erfassen der Basismiete immer alle drei Werte eingegeben werden. Das Ergebnis wird als Durchschnittsmiete ausgegeben.
Damit eine Darstellung insbesondere für den Mieter gut nachvollziehbar ist, empfiehlt es sich, die Punktwerte der einzelnen Punktsysteme des Mietspiegels nicht als „>0= 20%“ oder „<0= -20%“ einzugeben, sondern die einzelnen Punkte zuzuordnen, z. B. „1=20%“, „2=20%“ oder „-1=-20%“, „-2=-20%“. Der Aufwand ist bei der Anlage geringfügig höher, wird aber Fragen der Mieter reduzieren.
![]() |
| Abb. Vereinfachtes Beispiel für einen Berliner Mietspiegel mit fünf unterschiedlichen Punkte-Systemen |
Berechnungsmodell: Leipziger Modell 2022
In dieser Variante werden Zu- und Abschläge mittels Faktoren miteinander multipliziert (anstatt diese wie früher über einfache Punkte, Prozente oder absolute Beträge zu ermitteln). Die Faktoren weisen drei signifikante Nachkommastellen auf. Einzelne Faktoren sind im Leipziger Modell separat zu multiplizieren und als Zwischenergebnisse für die Rubriken Baualter, Art der Wohnung, Heizung, Küche, Badezimmer, Fußboden, Fenster, weitere Ausstattungsmerkmale sowie für Lagemerkmale auf drei Nachkommastellen kaufmännisch zu runden. Faktoren innerhalb einer Rubrik, die als Ausstattungsmerkmal in der Wohnung vorhanden sind, sind hierzu miteinander zu multiplizieren. Das Produkt dieser Faktoren ergibt das jeweilige Zwischenergebnis. Anschließend werden die einzelnen Zwischenergebnisse miteinander multipliziert (hierzu wird das einzelne Zwischenergebnis als Datenquelle eingesetzt). Dies ergibt dann den Gesamtfaktor als Ergebnis aller Faktoren der jeweiligen Wohnung, welcher erneut auf drei Nachkommastellen kaufmännisch gerundet angewendet wird. Das Produkt aus Grundbetrag nach Wohnfläche und Gesamtfaktor ergibt dann den Mittelwert der ortsüblichen Vergleichsmiete. Für den Grundbetrag nach Wohnfläche existieren im Leipziger Modell 2022 Angaben zu Flächen zwischen 20 und 200 m².
Tabelle Mietspiegel
In dieser Tabelle werden die Basisdaten eines Mietspiegels erfasst.
Die Detailansicht Mietspiegel bestimmt die Hauptdaten beim Erfassen eines Mietspiegels und enthält folgende Felder:
| Feld | Erklärung |
|---|---|
Bezeichnung | Ein Name für den Mietspiegel. Es empfiehlt sich hier, einen eindeutigen Namen zu benutzen. |
Gültig ab | Ein Datumswert, ab wann der Mietspiegel gültig ist. Flächen, die vor diesem Datum bereits beendet wurden, werden in den kommenden Tabellen nicht mehr angezeigt. |
Objekte | Über die Objekte wird gesteuert, welche Flächen zu einem Mietspiegel gehören. Damit eine eindeutige Beziehung zwischen Mietspiegel und Flächen existiert, kann ein Objekt immer nur exakt einem Mietspiegel zugeordnet werden. Bereits einem Mietspiegel zugeordnete Objekte werden in dem Auswahlfenster nicht mehr angeboten. |
Flächenarten | Über die Flächenarten kann eingestellt werden, welche Flächen für den Mietspiegel relevant sind. Da die angebotenen Flächenarten von den ausgewählten Objekten abhängen, ist die Reihenfolge bei der Auswahl der Werte wichtig. Hinweis: Da die Flächenarten als Textfeld in iX-Haus gepflegt werden, kann es Varianten bei der Schreibweise geben. Konkret bedeutet das, dass mehrere Flächenarten mit denselben Nummern, aber mit unterschiedlichen Bezeichnungen existieren können (siehe Abbildung oben). |
Berechnungsmodell | Über das Feld können alternative Formeln für die Berechnung aktiviert werden, wenn ein Mietspiegel vom Standard abweicht. Mehr dazu im Kapitel Berechnungsmodell. |
Kurznotiz | Ein Feld für eigene Notizen. |
Register Mietspiegel Merkmale | In diesem Register werden die Merkmale erfasst. Nach dem Ausfüllen der Grunddaten sollte dieses Register zuerst bearbeitet werden. |
Register Mietspiegel Basismieten | Die Daten in dem Register Basismiete sind dynamisch und hängen von den Merkmalen mit dem Typ Element für Basismiete ab. Das System erzeugt selbständig die benötigten Datensätze die dann nur noch ergänz werden müssen. |
Register Termine | Die Mietspiegel müssen von den Herausgebern regelmäßig aktualisiert und nach einer gewissen Zeit auch neu erstellt werden. Legen Sie sich dafür in jedem Mietspiegel einen Serientermin an. Der Termin wird Sie erinnern, den Mietspiegel auf Aktualisierungen zu prüfen. Die Terminfunktion entspricht dem iX-Haus plus Standard und kann somit wie gewohnt verwendet werden. |
Register Historie | Die Funktion einspricht dem iX-Haus plus Standard und kann somit wie gewohnt verwendet werden. |
Mietspiegel Merkmale
Die Mietspiegel Merkmale sind ein Unterelement der Detailansicht Mietspiegel.
Abhängig von den Einstellungen werden verschiedene Felder sichtbar:
| Feld | Erklärung |
|---|---|
Nummer | Eine eindeutige Nummer, die vom System automatisch vergeben wird und die Reihenfolge bei der Verarbeitung bestimmt. Wenn der Wert manuell überschrieben wird, wird das System die Daten prüfen, eigenständig Lücken schließen und bei Bedarf den anderen Merkmalen eine neue Nummer zuweisen. |
Name | Ein Name für das Merkmal, der an verschiedenen Stellen angezeigt wird. Es ist ratsam, den Namen kurz zu halten, damit z. B. bei Ausdrucken der Platz ausreicht. |
Typ | Es gibt zwei mögliche Werte: o Element für Basismiete: das Element wird zum Bestimmen der Basismiete benutzt. o Zu- und Abschläge: das Element wird dazu benutzt die Basismiete anzupassen. |
Element für Basismiete | Die Basismiete kann aktuell von bis zu sechs Elementen abhängen. Jedes Element braucht dabei eine eindeutige Nummer. Beim Anlegen eines neuen Mietspiegels wird das Feld automatisch vorbelegt. Sobald das erste Element vom Typ Zu- und Abschläge angelegt wurde, ist dieser Automatismus nicht mehr aktiv. |
Zu-/Abschlagsart | Es gibt vier mögliche Werte: o Absoluter Betrag: Die Basismiete wird um einen festen Betrag erhöht oder gesenkt.o Prozentwert: Die Basismiete wird um einen Prozentwert erhöht oder gesenkt.o Punkte: Zu den Punkten existiert weiter unten ein eigener Abschnitt. o Faktor: Zu dem Faktoren existiert weiter unten ein eigener Abschnitt. |
Datenquelle | Es gibt folgende mögliche Werte: o Manuelle Zuweisung: Der Anwender muss manuell einen Wert für jede Fläche zuweisen.o Baujahr: Das Baujahr wird aus den Objekt-Stammdaten ermittelt.o Flächengröße: Die Flächengröße wird zum aktuellem Tagesdatum aus den Flächendaten ermittelt.o Beschriebsfeld: Daten aus dem Bereich der Beschriebsfelder werden ausgewertet. o Punkte: Es werden Punkte als Datenquelle benutzt. |
Manuelle Eingabe priorisieren | [ ] Nicht aktiv: Die automatische Quelle wird im Vergleich zu einer manuellen Zuordnung bevorzugt. [X] Aktiv: Die manuelle Eingabe wird vor einer automatischen Quelle berücksichtigt. Bei den zugehörigen Statusmeldungen wird in diesem Fall unterschieden, ob der automatische Wert und die manuelle Zuweisung zum gleichen Ergebnis gekommen sind. Wenn ja, wird der Statustext OK ausgegeben. Wenn nein, erscheint die Meldung OK - Es wird der manuell zugewiesene Wert benutzt, der vom ermitteltem Wert abweicht. In der Programmoberfläche kann der ermittelte Wert eingesehen werden. |
Beschrieb Variable | Hier muss als Datenquelle ein Variablenname angegeben werden, der bei den Beschriebfeldern eingetragen worden ist. Wurde für einen Beschrieb kein Variablenname angegeben, dann wird dieser Beschrieb an dieser Stelle nicht angezeigt. Einen Variablennamen kann im Beschriebeditor in der Fachadministration vergeben werden. In dem Dialog werden alle möglichen Werte angezeigt. Das heißt, es wird nicht exakt eine Datenquelle ausgewählt, sondern eine Gruppe von Quellen. Die Logik sucht dann nach Beschriebfeldern für die aktuelle Fläche mit dem passenden Variablennamen und durchläuft dabei die Beschriebfelder der Fläche Global, der Flächenart, des Geschosses, des Gebäudeteils, des Gebäudes und des Objekts. Der erste Treffer wird benutzt. Für die weitere Logik wird außerdem der Datentyp der gefunden Variable ausgewertet. Abhängig davon, ob es ein Zahlenfeld, Datumsfeld, Textfeld oder Ja/Nein-Feld ist, ändern sich die möglichen Eingabefelder in der nächsten Tabelle. Es werden Beschriebvariablen aus folgenden Bereichen unterstützt: Objekt (allgemein), Flächenarten, Flächen, Gebäudestruktur, Objekttyp und Objektart. |
Flächenzuordnung notwendig | Mit dem Feld kann ein Merkmal als Pflichtfeld markiert werden. In diesem Falle wird in der Flächenansicht dann ein Fehler angezeigt, wenn das Feld noch nicht mit Daten versorgt ist. Da die Merkmale für die Basismiete immer gebraucht werden, wird das Feld bei solchen Merkmalen automatisch gesetzt. Es wird empfohlen, dieses Feld für alle Merkmale immer zu aktivieren, da so die Datenqualität deutlich erhöht werden kann. |
Deaktiviert | Merkmal kann deaktiviert werden. Damit werden die Daten nicht mehr bei der Berechnung berücksichtigt. |
Kennen Sie schon unsere Funktion zum schnellen Ändern von Beschriebinhalten für Flächen?
Wählen Sie dazu in Fläche plus aus dem Kontextmenü ausgewählte Flächendaten ändern. Hier haben Sie die Möglichkeit, für mehreren Flächen gleichzeitig Beschriebe abzuändern. Das kann hilfreich sein, wenn Sie die Beschriebinhalte von Flächen innerhalb eines Objektes normalisieren, d. h. etwaige unterschiedliche Schreibweisen (z.B. Bodenbelag „Fliesen“ oder „gefliest“) zusammenführen wollen.
Register Mietspiegel Merkmalswert
Für jedes Merkmal können beliebig viele Merkmalswerte angelegt werden. Abhängig von den vorher eingestellten Daten werden hier verschiedene Felder angeboten.
Für einen manuellen Wert, der für die Basismiete benutzt wird, werden zwei Felder angeboten.
Wenn es sich um ein Zu-/Abschlagsfeld mit einer automatischen Datenquelle handelt, werden bis zu fünf Felder angeboten:
| Feld | Erklärung |
|---|---|
Nummer | Eine Nummer, die vom System automatisch vergeben wird und die Reihenfolge beim Anzeigen bestimmt. Wenn der Wert manuell überschrieben wird, wird das System die Daten prüfen, eigenständig Lücken schließen und bei Bedarf den anderen Merkmalswerten eine neue Nummer zuweisen. |
Name | Ein eindeutiger Name für den Wert. |
Beschreibung | Eine optionale Beschreibung. |
Zahl von / bis | Nur bei einer automatischen Datenquelle, die eine Zahl verarbeitet. |
Jahr von / bis | Nur bei einer automatischen Datenquelle, die ein Baujahr verarbeitet. |
Datum von / bis | Nur bei einer automatischen Datenquelle, die ein Datum verarbeitet. |
Ja/Nein | Nur bei einer automatischen Datenquelle, die einen Ja/Nein-Feld verarbeitet. |
Suchtext | Nur bei einer automatischen Datenquelle, die einen Text verarbeitet. Der Suchtext muss exakt mit dem gesamten Text übereinstimmen. Mit Komma getrennt können mehrere Suchtexte definiert werden. |
Absoluter Ab-/Zuschlag | Ein Wert in Euro. |
Ab-/Zuschlag in Prozent | Ein Wert in Prozent. |
Punkte | Punkte, die wie oben beschrieben, weiterverarbeitet werden können. |
Faktor | Faktoren, die wie oben beschrieben, mit fünf Nachkommastellen Genauigkeit weiterverarbeitet werden können. Das Eingabefeld zeigt drei Nachkommastellen an. Ein Faktor darf nicht 0 sein - ein neutraler Faktor hat den Wert 1. Beim Berechnungsmodell Leipzig 2022 werden Faktoren mit nur drei signifikanten Nachkommastellen eingesetzt und die Produkte dementsprechend dort auch auf drei Nachkommastellen kaufmännisch gerundet. |
Um das Anlegen der Merkmalswerte zu erleichtern, existiert ein Assistent, der aus der übergeordneten Tabelle aufgerufen werden kann. Abhängig vom Datentyp können mit dem Assistenten unterschiedliche Intervalle für die Daten generiert werden.
Wenn der Datentyp nicht automatisch durch die Datenquelle vorgegeben ist, kann der Datentyp ausgewählt werden.
Bei Beschriebfeldern mit dem Typ Text oder Auswahl werden die im System bereits aktiven Werte ausgelesen und angeboten. So brauchen Texte nicht manuell eingebeben werden und es werden Unterschiede in der Schreibweise vermieden.
Register Mietspiegel Basismiete
Die Daten in dem Register Mietspiegel Basismieten werden automatisch aus den Merkmalen und Merkmalswerten generiert, so dass nur noch die Felder Min, Durchschnitt und Max ergänzt werden müssen.
Da es sehr viele Werte für die Matrix der verschiedenen Merkmalswerte geben kann, muss hier nicht für jede Zeile die Detailsicht geöffnet, sondern können die Daten direkt in der Tabelle editiert werden.
Die automatische Generierung der Datensätze ist eine große Arbeitserleichterung, kann aber auch störend sein. Daher ist es wichtig, dass das Verhalten bekannt und einschätzbar ist.
Immer dann, wenn sich an den Merkmalen etwas ändert, wird geprüft, ob die Tabelle für die Basismiete angepasst werden muss.
Beispiele:
| Aktion | Auswirkung |
|---|---|
| Es wurde ein Merkmalswert für die Basismiete gelöscht. | Alle Zeilen mit diesem Merkmalswert werden gelöscht. Die bereits erfassten Daten für die anderen Merkmale bleiben erhalten. |
| Es wurde ein neuer Merkmalswert für die Basismiete hinzugefügt. | Es werden neue Zeilen für den neuen Merkmalswert angelegt. Die bereits erfassten Daten für die anderen Merkmale bleiben erhalten. |
| Es wird eine neue Dimension für die Basismiete angelegt, indem ein neues Merkmal erzeugt wird. | Es werden alle Zeilen gelöscht und neu aufgebaut. In diesem Fall ist es nicht möglich, die alten Daten noch zu retten, weil die Zuordnung nicht eindeutig ist. |
| Bei einem Merkmal wird das Feld Element für Basismiete verändert. | Alle Zeilen werden gelöscht. |
- Erst mit dem Speichern des Mietspiegels werden die erfassten Daten gespeichert. Das heißt, wenn versehentlich ein falsches Feld editiert wurde, kann der Mietspiegel verlassen werden, ohne zu speichern.
- Es müssen nicht alle möglichen Werte eingetragen werden, sondern nur die, die später auch für ein Objekt benötigt werden. Die Daten können also zunächst offenbleiben und dann später in der Flächenansicht die Funktion
Bearbeite Basismietebenutzt werden. Das ist besonders dann eine Arbeitserleichterung, wenn nur ein Objekt in einer Stadt mit einem komplexen Mietspiegel betreut wird. Das Modul zeigt fehlende Daten in der Flächenübersicht an, so dass fehlende Daten nicht übersehen werden können.
Mit dem Schalter Berechne Durchschnitt aus Min/Max Werten kann beim manuellen Eingeben der Werte Min und Max das Feld Durchschnitt automatisch befüllt werden, wenn es zuvor aktiviert wurde.
Bei den meisten Mietspiegeln wird der Durchschnittswert jedoch aus mehreren Werten gebildet und kann nicht aus den Werten Min/Max berechnet werden, so dass diese Methode in diesem Fall nicht benutzt werden sollte!
Register Nachbearbeitung
Im Register Nachbearbeitung werden die minimale und / oder maximale Miete per Berechnung aus der Durchschnittsmiete abgeleitet. Dazu können in zwei Feldern Abschlag in % für Min aus Durchschnitt und Aufschlag in % für Max aus Durchschnitt entsprechende Werte zur Berechnung hinterlegt werden. Parallel hierzu kann auch ein absoluter Abschlag in EUR gepflegt. Dadurch lassen sich in iX-Haus plus beliebige Mietspiegel, wie zum Beispiel der Nürnberger, der Stuttgarter oder der Dresdener Mietspiegel, abbilden.
Sobald eines der Felder mit einem Wert belegt wird, wird der Schalter im Kontrollfeld Berechnung Min/Max aus Durchschnitt gesetzt. Ist das Kontrollfeld aktiviert, können Min-/Max-Werte im Register Mietspiegel Basismieten nicht mehr eingetragen werden. Bei dem Versuch wird eine entsprechende Fehlermeldung ausgegeben.
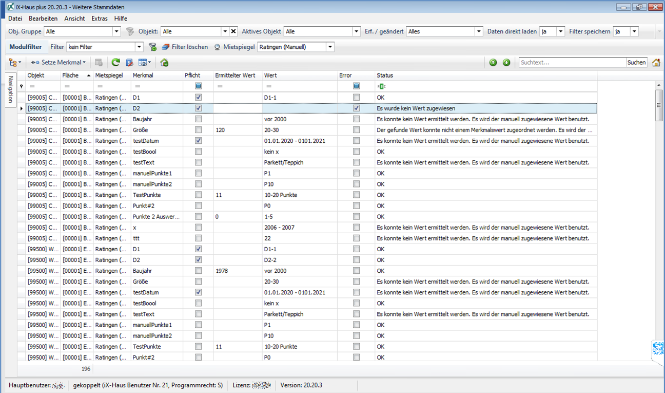
Tabelle Mietspiegel Flächenmerkmalübersicht
Wenn ein Mietspiegel neu angelegt wurde, müssen die verschiedenen Merkmalswerte einer Fläche zugewiesen werden. Dies kann am schnellsten in der Tabelle Flächenmerkmalübersicht ausgeführt werden.
Über den Filter Mietspiegel ist es möglich, die Flächen für nur einen Mietspiegel oder auch für alle Flächen anzuzeigen.
In der Tabelle existiert eine Zeile für jede Flächen-/Merkmal-Kombination. Hier eine Erklärung der wichtigsten Spalten:
| Spalte | Erklärung |
|---|---|
Merkmal | Name des Merkmals. |
Pflicht | Es wird ein Fehler angezeigt, wenn für diese Zeile noch kein Wert erfasst wurde. |
Ermittelter Wert | Bei einem Merkmal mit einer automatischen Quelle wird hier der Wert aus der Quelle in der Rohform angezeigt. |
Wert | Der ermittelte Merkmalswert. |
Error | Ein nicht ausgefülltes Pflichtfeld oder ein Doppelfehler bei einer Automatischen Datenquelle setzen das Feld. |
Status | Ein Text, der die möglichen Probleme genauer beschreibt. Dazu folgt unten eine genauere Erklärung. |
Über das Kontextmenü kann ein Merkmalswert für eine oder mehre Zeilen gesetzt werden. Dabei werden dann, abhängig von der markierten Zeile, die möglichen Werte angeboten.
Wenn unterschiedliche Merkmale markiert wurden oder sogar Merkmale aus unterschiedlichen Mietspiegeln ausgewählt, werden alle möglichen Werte angeboten. Es werden jedoch immer nur die Zeilen angepasst, die zur Auswahl passen.
Sollte es mehr als 30 mögliche Werte zur Auswahl geben, wird das Menü um eine dynamische Zwischenebene erweitert.
Um die Texte im Statusfeld richtig zu verstehen, muss zunächst die Verarbeitungslogik beschrieben werden: Bei jeder Zeile wird erneut ein Prozesskette aus drei Schritten durchlaufen:
- Es wird geprüft, ob eine automatische Quelle für die Daten vorliegt.
- Der automatisch gefundene Wert muss einem Merkmal zugeordnet werden.
- Wenn bis jetzt kein Wert ermittelt werden konnte, wird geprüft, ob der Anwender einen manuellen Wert vorgegeben hat.
Bei einem Merkmal ohne Datenquelle wird nur Schritt 3 ausgeführt.
Das heißt, für jede Zeile kann immer ein manueller Wert erfasst werden. Wenn jedoch eine automatische Quelle für die Daten existiert, wird diese Quelle bevorzugt benutzt.
Jeder der drei Schritte kann fehlschlagen, z. B. wurden keine Daten für die automatische Quelle gefunden, der gefundene Wert passt nicht zu den Merkmalen oder es wurde noch kein manueller Wert gesetzt.
Die verschiedenen Probleme spiegeln sich in den mögliche Statusmeldungen wieder. Hier gibt es folgende Texte für manuelle Merkmale:
Es wurde kein Wert zugewiesen.OK
Und für automatische Quellen:
Es konnte kein Wert ermittelt werden. Es wurde kein Wert zugewiesen.Es konnte kein Wert ermittelt werden. Es wird der manuell zugewiesene Wert benutzt.Der ermittelte Wert konnte nicht einem Merkmalswert zugeordnet werden. Es wurde kein Wert zugewiesen.
In diesem Fall wird auch immer das FeldErrorgesetzt, unabhängig davon, ob es sich um ein Pflichtfeld handelt.Der ermittelte Wert konnte nicht einem Merkmalswert zugeordnet werden. Es wird der manuell zugewiesene Wert benutzt.OK
Anhand der Meldung kann nachvollzogen werden, in welchem Schritt es zu Problemen gekommen ist und über welchen Weg das Ergebnis ermittelt worden ist.
Tabelle Mietspiegel Flächenübersicht
In dieser Tabelle werden alle Flächen mit einer Verknüpfung zu einem Mietspiegel angezeigt.
Über den Filter Mietspiegel ist es möglich, nur die Flächen für einen Mietspiegel oder auch für alle Flächen anzuzeigen.
In der Tabelle werden die Daten der verschiedenen Merkmale zusammengefasst und aggregiert angezeigt. Hier eine Erklärung der wichtigsten Spalten:
| Spalte | Erklärung |
|---|---|
Basismiete (Min/Durchschnitt/Max) | Die ermittelte Basismiete basiert auf den Merkmalswerten. Dieser Wert ist nur ein Zwischenergebnis. |
Absoluter Ab-/Zuschlag | Die Summe alles Absoluten Ab-/Zuschlage aus allen Merkmalen. |
Ab-/Zuschlag in Prozent | Die Summe alles Ab-/Zuschlage in Prozent Werte aus allen Merkmalen. |
Miete (Min/Durchschnitt/Max) | Das finale Ergebnis. |
Fehlende Zuweisungen | Die Anzahl der Merkmale der Fläche bei der es zu einem Error gekommen ist. Das Problem wird in der Statuszeile genauer erklärt. |
Status | Statustext |
Über die Aktion Bearbeite Basismiete kann für eine Fläche direkt die benötigte Basismiete erfasst werden. Voraussetzung ist dafür jedoch, dass die benötigten Merkmale zum Bestimmen der richtigen Zeile gefüllt sind.
Mit den Aktionen Merkmale kopieren / Merkmale einfügen können alle manuellen Einstellungen einer Fläche auf mehrere anderen Flächen übertragen werden. Dazu muss zuerst eine Quellenzeile markiert und die Werte kopiert werden. Dann können mehrere Flächen markiert und dort die Daten eingefügt werden (Copy/Paste).
Mit einem Doppelklick öffnet sich die Detailansicht, in der zu den Daten aus der Liste zusätzlich eine Auflistung der einzelnen Merkmale angezeigt wird. Hier kann die gleiche Aktion ausgeführt werden wie in der Hauptliste Flächenmerkmalübersicht.
Reports
Für den Mietspiegel und die Flächenübersicht existieren verschiedene Reports, mit denen die Daten visualisiert und ausgedruckt werden können. Die meisten Reports können nicht weiter konfiguriert werden, so dass dafür keine Erklärung notwendig sein sollte.
Report Mietspiegel Basismiete (Kreuztabelle)
Beim Report Mietspiegel Basismiete (Kreuztabelle) existieren einige Besonderheiten: Der Bericht kann verwendet werden, wenn die Basismiete von zwei bis sechs Merkmalen abhängt. Die Merkmale werden dann auf die X- und Y-Achse der Tabelle verteilt.
Welche Werte auf der X-Achse und welche auf der Y-Achse angeordnet werden, kann über die Nummernspalte der Merkmale gesteuert werden.
Je nach Einstellung ändert das die Optik des Reports deutlich.
Statusübersicht für Flächen und Merkmale
Für einen einzelnen Mietspiegel kann man sich eine Übersicht der aktuellen Statuswerte anzeigen lassen.
In der Übersicht werden die wichtigsten Daten für die Flächen und Merkmale zusammengefasst. Anhand der Absolut- und Prozentwerte kann man grob abschätzen, wie gut die Daten des Mietspiegels bereits gepflegt worden sind.
- Name des Mietspiegels
- Anzahl Flächen
- Anzahl der Flächen mit vollständigen Pflichtfeldern
- Anzahl der Flächen mit unvollständigen Pflichtfeldern
- Anzahl Merkmale
- Merkmale ohne Fehler
- Merkmale mit Fehler



















